|
<< Click to Display Table of Contents >> Navigation: Uvod v programski paket > Način dela s programom > Delo z dokumenti > Nastavitev vmesnika glave dokumenta |
Za vse, ki jim je bil videz dokumenta s šifranti klavzul, dobavnih rokov, načinov plačil, komercialistov,... nepregleden, imate na voljo funkcijo:
1. Običajen pregled dokumenta

2. Kliknite z desnim gumbom miške, da se odpre novo okno s funkcijami - izberemo "Nastavitev vmesnika glave",

3. odpre se okno Customize z nastavitvami.

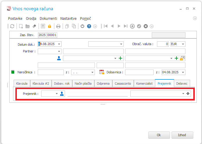
4. Sedaj se lahko malo poigramo - na levi strani okna Customize vidimo prikazana polja (Layout Tree View). Če katerega od prikazanih polj ne potrebujemo, ga lahko z drag & drop (povleci in spusti) prenesemo na desno stran (med Available Items). Obratno naredimo, če želimo dodajati polja, ki jih imamo na voljo (primer spodaj - prikazati želimo polje Prejemnik v prikazu). Spremembe shranimo tako, da zapremo okno "Zapri".

5. Ko naslednjič odpremo dokument, npr. račun, vidimo nov podatek za vnos Prejemnik. Na ta način, si lahko vsak uporabnik sam nastavi popolnoma svoj videz !
